
Using a mind map for art creation can be helpful for planning, especially during the brainstorming phase. This also serves as a guide throughout the art creation process.
In this article
Benefits of Mind Maps for Art Creation
A mind map is a fantastic graphic aid that can help:
- Clarify your ideas;
- Identify your goals;
- Ignite your creativity;
- Revitalize your purpose;
- Rejuvenate your zest for life.
Elements considered when creating mind maps for art
- Concept - What's my idea? What should I be exploring?
- Influences - Who / What will be my inspiration?
- Techniques – How do I get to explore my idea?
- Developing designs - What is a sample body? What factors do I need to employ?
- Contexts – What results can my idea produce?
- Evaluation - What are my criteria to evaluate my success?
- The result – Where do I expect that to lead?

How To Use Mind Maps for Art Creation
- Think about the big idea and write it down in the center;
- Draw from the big ideas and write 3-4 big secondary ideas relevant to the big ideas. They should be connected, but they should be distinct and essential to count as a secondary branch;
- Draw 4-5 tertiary divisions from those 3-4 secondary branches and mark them with topics relevant to and represent those concepts;
- Your subjects will repeat-circle repeated topics and make a list of them for later use. You can even connect branches anywhere you like, and you don't have to fill up all extensions that you've drawn;
- Employ tertiary divisions of divisions. Label them with, and you can add more information.
10 Ways of Using Mind Maps for Art Creation
There are 10 ways of using mind maps for art creation, from which you could explore more methods to create art.

Find Your Niche
There is a simple way to find a niche. Write "my art style" at the center of the mind map and then build upon it. When your plan is done, you can see where your attention is mostly focused.
Develop Your Niche
You want to discover ways to expand it after you have found your niche. Then create your map with everything that is linked to that niche.
That could include things you've been working on and planning to do in the future, networks you subscribe to that contribute to that niche, prominent people you meet, internet blogs, and niche-related forums, etc.
Plan Your Art Festival Season
There are many things to consider when planning for art festivals. It shows to which you choose to submit, dates, criteria, where they are, and the audience that they draw.
Then the map shows you what you need for each of your settings, your tent, and your hanging device.
How much artwork do you like, and how many do you need to price? How do you pack it and bring it to and from the exhibition?
Procedures for the distribution and sale of products are certain things to keep in mind while mind mapping.
Come Up With Ideas for Next Art Series
For individual artists, this is a great technique to brainstorm ideas as they can let their creativity flow. Think about the next series of paintings you want to come up with.
Write Business Plan
Lots of business plans have been written about and how relevant they are for any form of company.
It will be a chance to refine a strategy in a manner that is best for the use of your business.
Get Ideas for Your Fashion Blog
If you've just begun your blogging or are stuck trying to think of content ideas, why don't you try mind mapping those ideas? A map branch may be an idea for a brand new post or a whole set of seats.
Find Your Income Streams
List all the places that are existing sources of income or could bring you some revenue in the future.
Figure Out if You Need Assistance
You can visually see all those tasks you don’t enjoy doing, so there are options to hire people who can do this job instead.
Mind mapping can help you figure out potential pain points in your business.
Map the Website
Are you being overwhelmed with all the choices, blogs, mega-sites on social media, and everything related to that? Mind mapping is a simple solution.
Plan Your Month
This way, you know how many projects you have already scheduled for a given month, and whether you have enough flexibility to consider new proposals.
Best Mind Mapping Tool for Art Creation
Wondershare EdrawMind is a wonderful software that helps to create efficient and visually appealing mind maps.

- Amazing clipart collections - The built-in cliparts of EdrawMind cover in detail all related fields.
- Range of color options - EdrawMind can help you creatively design any mind map. It is super intuitive to ensure that your creative juices keep flowing.
- Huge mind map models - EdrawMind's primary contents are innovative prototype modeling and diversified formats. As with most common presentation modes, EdrawMind splits the entire mind map into many "slides."
Mind Map Examples for Art Creation
It’s easy to ask artists to make a mind map for their creative process. However, starting from scratch can sometimes be tricky without visual examples.
That’s why EdrawMind offers a Mind Map Gallery, an online space where users can explore, share, and duplicate mind map templates across various topics, including art creation.
Writing Process Mind Map
The first example of a mind map for art creation is for the writing process. This example has two parts: 1 pre-writing, and 2 drafting. Each part is divided into specific parts or sections essential to the writing process.
If you’re going to use this, you’ll have to put the specific parts and include a section for brainstorming of characters, plots, settings, and more.
Character Development in Drama Mind Map
Next up, the article has something for character development in the context of theater or drama.
This template can be used directly – you’ll just add the actual content of your story into the main branches. All you need to do is edit.
This mind map has the following parts: 1) Characters and Conflict; 2) Direct Characterization; 3) Indirect Characterization; and 4) Theme. As such, it’s a complete template for character development.
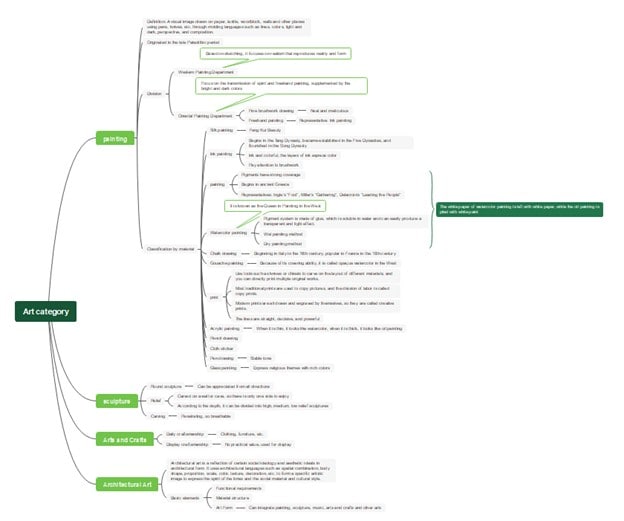
Art Appreciation Mind Map
Lastly, here’s an art appreciation mind map. While it’s more conceptual because it explores the different art categories, it’s also a good start if you’re deciding on which inspiration or art style you’re going to use.
Here, you’ll simply have to choose a branch of ideology or thinking that you want to follow, then expound on the actual practices you’re going to do or how you’re going to implement the core parts of the art style.
Explore More Examples or Make One for Free Now
If you’d like to explore more templates, open EdrawMind and click Gallery on the left panel.

Then, type “art creation” or “art project” in the search bar. You’ll find templates shared by artists, designers, and students that you can duplicate and customize.

Each mind map can be previewed before editing. Once you find one that fits your idea, click Duplicate to open and modify it right away.

How To Make Mind Maps for Art Creation With EdrawMind
Now, if you’d rather start fresh, EdrawMind also lets you create a mind map for art creation from the ground up.
Artists will love using EdrawMind because it offers a lot of creative tools like colors, symbols, lines, shapes, and more.
Anyhow, here’s how you can make a mind map for art creation in EdrawMind:
Step 1
Begin with a central idea, such as “My New Art Series.” Just double-click the Main Topic and type away.

Step 2
Then, add main branches like Concept, Media, Color Palette, Timeline, and Inspiration Sources. You can also add Subtopics that can add more specific details. But for art projects, the main branches are usually okay.

Step 3
After completing your mind map, you can design it. Add images that can serve as your inspiration for each step of your project. You can also make it look better by editing the shapes, fonts, lines, and colors.

Step 4
Once done, export the content to print it and paste it on your workspace or to share it with co-artists for inspiration or feedback before starting it.

Individuals
Academy
Business
Cloud
Creative Assets
AI Tokens
AI Slide generator
Mind-map-to-slides
Word-to-powerpoint
PDF-to-slides
Image-to-powerpoint
Png-to-slides
Jpg-to-powerpoint
AI mind map
AI org chart
AI concept map
AI timeline
AI tree diagram
AI brainstorming
Youtube summarize
PDF-to-mindmap
Text-to-mindmap