
Learning efficiently means studying smarter, not longer. Using mind maps helps organize information, making it easier to understand complex topics.
Diagrams can help you remember lessons and connect ideas across subjects for improved learning results.
Everyone learns differently, but effective learning combines focus, repetition, and visual organization. Using mind maps, you create structured notes that strengthen comprehension and memory. This helps students manage heavy workloads and recall details faster.
In this article, you’ll discover strategies, practical study methods, and real-world learning tips.
In this article
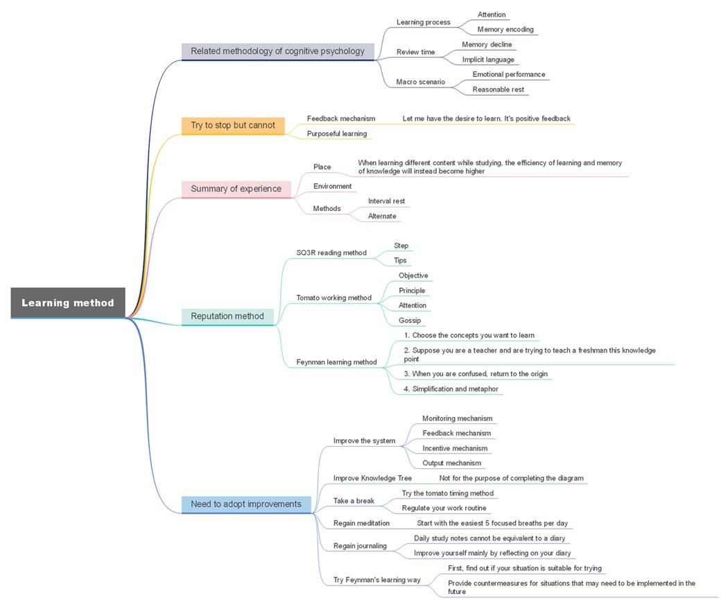
The Related Methodology of Cognitive Psychology
Firstly, you can learn about the cognitive psychology-related methodology. Cognitive psychology puts forward three efficient learning methodologies. According to cognitive psychology, the learning process is a combination of attention and memory coding.
Among them, it points out that the learning process must be purposeful. This is the way you hear most about learning. But when you think about it, do you learn something purposefully?
If you are studying a professional course, do you know what this course will help with in your future career? Or what ability can this course develop? Most people only stay at the level of methodology, rather than practice.
Therefore, you still need to keep learning and improving. Secondly, cognitive psychology also mentions that stress is a resource, and I strongly agree with this standpoint because appropriate stress can stimulate your potential.
The internal reasons for this will be introduced to you later.

Summary of Experience
I don't know if you have ever had this experience: the fresher the environment, the more memories you have of what happened. Someone on Quora has summarized the following efficient learning experiences.
Among them, I think what you may hardly know is interval rest, which means that the more a person is interrupted at a critical moment, the longer his memory of that event will be.
This can be learned from your lives. You often hear: "Yes, I was interrupted by you last time." Therefore, interval rest is also an efficient learning method.

Reputation Methods
You may think that the above contents are widespread. Then you will learn some reputation methods: the Tomato working method, Feynman learning method, and SQ3R reading method.
The Tomato work method adheres to the principle of "less is more," focusing on one task with full effort within 25 minutes to achieve a state of concentration.
Please note that in the Tomato working method, the minimum unit of time is one tomato time; after four tomato periods, stop your work and take a long rest, about 15 to 30 minutes.
If the estimated time of a task is greater than five to seven tomatoes, segment it up.
The SQ3R reading method is more suitable for our daily examinations, such as English reading and other activities.
And you can also see the introduction of the mind map below to understand the Feynman learning method.

Acceptance for Improvement
The content of Acceptance for improvement is similar to PDCA's A.
The A in the Deming cycle means processing, which involves summarizing the previous improvement, making adjustments, and paving the way for the next plan. Without the step of A, our study will be stagnant forever.
The study is the same, and there is no universal learning formula; only suitable learning methods are useful. By introducing the mentioned methods, you need to discover your unique learning techniques to achieve maximum learning efficiency.

Maximum Learning Efficiency
First of all, this conclusion originates from the course of Dr. Sophia. The content or knowledge people learn consists of both unknown and known things.
So what's the balance between the unknown and the known that will make our learning efficiency higher?
Researchers from the University of Arizona and Brown University posted a preprint of a paper named the 85% rule of optimal learning. In this paper, the balance is demonstrated.
On the contrary, such a sweet point can be used further in our study.
For example, to learn mathematics, every new knowledge is based on old knowledge. It's best to say that 85% of the knowledge is what you have acquired, and only 15% is new things.
In reading, the ideal situation is that 85% of the book's content provides a sense of familiarity, and the other 15% helps enrich your worldview.
Through the above sharing of efficient learning methods, I hope my story will help you gain something valuable.
Finally, I hope you can form your exclusive, efficient learning methods. In my own experience, Wondershare EdrawMind helps me develop my knowledge tree, manage my knowledge systematically, and learn more scientifically!
Roadmap for Efficient Learning
Learning efficiently takes time and structure. You can follow this roadmap to improve how you study, process, and remember new information. Each step helps build lasting habits for smarter and more focused learning.
Week 1: Identify Learning Goals
Start by defining what you want to achieve. Write clear study goals and list the subjects or skills to focus on. This helps direct your energy toward meaningful progress instead of scattered effort.
Week 2: Organize Study Materials
Sort your notes, textbooks, and digital resources. Create topic folders and highlight key areas. Use color codes to mark what you already understand versus what needs more practice.
Week 3: Build Visual Mind Maps
Create a mind map to connect your topics. This turns complex ideas into simple branches. Mind maps like EdrawMind help you see relationships between concepts, improving recall and long-term understanding.
Week 4: Practice and Review Actively
Use flashcards, quizzes, or self-tests to strengthen memory. Review your mind maps daily and add new notes as your understanding grows. Practice explaining lessons aloud to test comprehension.
Week 5: Reflect and Adjust
Evaluate your study results. Find which habits worked best and which need to change. Continue refining your process to build stronger learning patterns over time.
Resource Recommendations
Building efficient learning habits becomes easier with the right tools and materials. Below are helpful resources to strengthen your study routine.
Books and PDFs
Make It Stick by Peter Brown and The Learning Mindset Workbook provide science-based techniques for better learning. Downloadable PDFs or study planners can help you track progress weekly.
Apps and Tools
Note-taking apps like Notion or Evernote organize materials neatly. Visual study tools such as mind maps, like EdrawMind, make learning more interactive.
Videos and Tutorials
Educational YouTube channels like Thomas Frank, Ali Abdaal, and CrashCourse teach practical tips on memory, focus, and note organization.
Having structured materials supports consistency and helps you maintain focus across study sessions.
Tips for Learning Efficiently
Follow these practical tips to make your learning faster and more effective.
- Stay Focused: Keep a distraction-free study area. Use timers to divide study and break periods for better attention.
- Understand, Don’t Memorize: Summarize lessons in your own words instead of rote memorization. Understanding improves recall.
- Review Often: Revisit old lessons weekly to keep information fresh. Short reviews prevent forgetting.
- Use Multi-Sensory Learning: Combine reading, listening, and writing. Learning through multiple senses improves comprehension.
- Reflect on Mistakes: Track errors and note what caused them. This helps you adjust strategies and remember better next time.
- Create Mind Maps: Mind maps visually organize ideas, showing how topics link together. They boost memory, help with summaries, and simplify revision before exams.
How To Boost Efficiency With a Mind Map
Learning efficiently means managing many lessons, notes, and projects at once.
Mind maps like EdrawMind make it easier to stay organized. The platform turns scattered topics into clear, connected visual outlines.
They help you see how ideas relate and support deeper understanding. With visual study maps, you can summarize readings, highlight key details, and review faster. This improves memory, focus, and comprehension across different subjects.
Here are the main features that help you study and learn more efficiently:

AI Study Guide Planner
Enter topics like “Physics,” “Economics,” or “Psychology.” The tool creates a detailed study map with main branches, examples, and subtopics to help structure your learning plan.
File to Slide Task Map
Upload notes, handouts, or research PDFs. The tool organizes them into visual layouts. The tool makes it easier to follow lessons and retain important points.
Pic to Mind Map
Take photos of whiteboard notes or lecture slides. The system arranges them into clean digital maps you can edit and review anytime from your device.
AI Mapping
Type topics such as “Human Anatomy,” “World History,” or “Statistics.” The AI builds connected maps that strengthen understanding and show how ideas interact.
Concept Map Maker
Link related ideas like “Supply and Demand” to “Market Equilibrium” or “Photosynthesis” to “Cell Energy.” Seeing these links improves comprehension and helps form stronger learning connections.
Text to Mind Map Maker
Paste bullet points, definitions, or summaries. The tool transforms them into a structured mind map layout. It improves recall and boosts study efficiency.
Using mind maps helps you turn large amounts of information into organized visuals. They make learning simpler and more productive. Below is a mind map generated using the platform:
This mind map highlights a structured way to build better study habits. It begins with setting clear goals and organizing your space, helping you create a focused foundation for effective learning.
It emphasizes active learning techniques like summarizing and teaching concepts, which boost comprehension and long-term recall. Reviewing regularly keeps your memory sharp, while spaced repetition ensures that old lessons stay fresh and familiar.
Lastly, the map promotes reflection and self-improvement. Tracking your progress allows you to see what works best for you. Adjusting your study approach over time leads to smarter learning and lasting academic success.
Conclusion
Efficient learning is about organizing knowledge, practicing, and reflecting on what works best. Visual tools and planned reviews help you grow without feeling overwhelmed.
Using mind maps can simplify even complex topics, turning lessons into meaningful connections. Start mapping your next study plan and see how your learning speed, focus, and memory improve.
FAQ
-
Can mind maps replace note-taking?
Mind maps don’t replace notes but enhance them. You can use notes for details and maps to organize the main ideas. Together, they create a balanced learning method that boosts clarity, comprehension, and focus. -
Can I use mind maps for group study?
Yes, mind maps make group study easier. You can share, edit, and expand maps together, which keeps everyone on the same page. It also encourages collaboration by letting each member add examples, insights, or topics. -
How do I create a mind map for a big topic?
Start with the main idea at the center, like “Cell Biology.” Add branches for related subtopics such as “Mitosis,” “Organelles,” and “Genetics.” Continue expanding with smaller branches for details, examples, and definitions to ensure clearer organization. -
Are mind maps good for learning languages?
Yes, they’re great for language learning. You can create maps for vocabulary, grammar rules, and sentence structures. Seeing related words or phrases helps build faster connections and improves fluency and recall. -
How often should I review my mind maps?
Review your mind maps regularly. A short daily review strengthens memory, while weekly revisions reinforce long-term retention. Frequent practice ensures you fully understand each topic and stay prepared for quizzes or exams.
Individuals
Academy
Business
Cloud
Creative Assets
AI Tokens
AI Slide generator
Mind-map-to-slides
Word-to-powerpoint
PDF-to-slides
Image-to-powerpoint
Png-to-slides
Jpg-to-powerpoint
AI mind map
AI org chart
AI concept map
AI timeline
AI tree diagram
AI brainstorming
Youtube summarize
PDF-to-mindmap
Text-to-mindmap